
Journal of Northeastern University(Natural Science) ›› 2025, Vol. 46 ›› Issue (10): 1-9.DOI: 10.12068/j.issn.1005-3026.2025.20240038
• Information & Control •
Zhen-zhen LYU, Li-jin FANG, Qian-kun ZHAO, Ying-cai WAN
Received:2024-03-04
Online:2025-10-15
Published:2026-01-13
CLC Number:
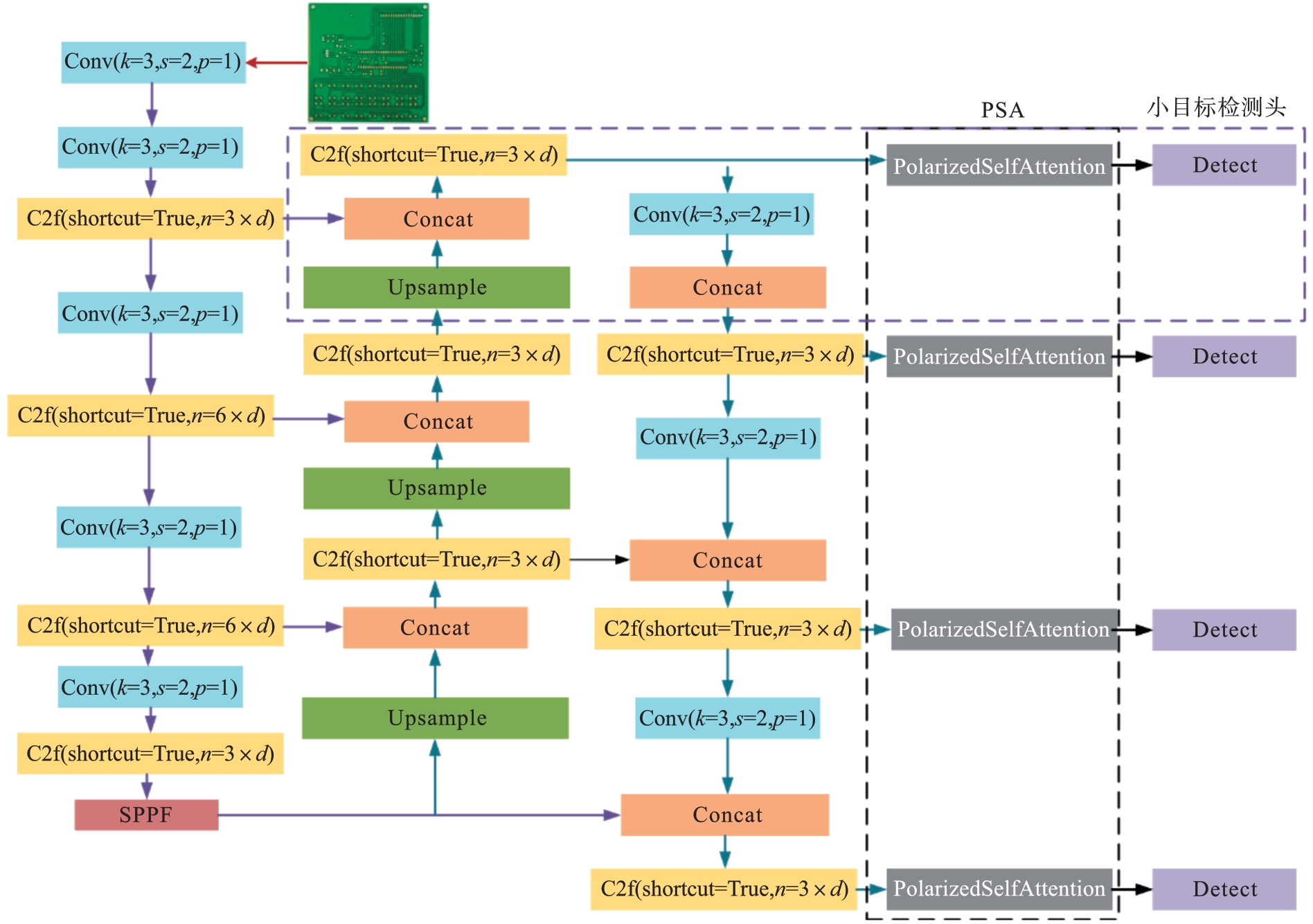
Zhen-zhen LYU, Li-jin FANG, Qian-kun ZHAO, Ying-cai WAN. Defect Detection on PCB Based on Improved YOLOv8[J]. Journal of Northeastern University(Natural Science), 2025, 46(10): 1-9.
| 模型 | 精度 | 召回率 | mAP0.5∶0.95 | 参数量 |
|---|---|---|---|---|
| YOLOv6 | 0.942 | 0.770 | 0.471 | 4 234 338 |
| YOLOv8 | 0.915 | 0.829 | 0.481 | 3 006 818 |
| YOLOv8_p2 | 0.926 | 0.839 | 0.498 | 2 921 832 |
| YOLOv8_psa | 0.935 | 0.867 | 0.491 | 3 181 317 |
| YOLOv8_p2_psa | 0.955 | 0.812 | 0.509 | 3 098 556 |
Table 1 Various model metrics for PCB defect detection
| 模型 | 精度 | 召回率 | mAP0.5∶0.95 | 参数量 |
|---|---|---|---|---|
| YOLOv6 | 0.942 | 0.770 | 0.471 | 4 234 338 |
| YOLOv8 | 0.915 | 0.829 | 0.481 | 3 006 818 |
| YOLOv8_p2 | 0.926 | 0.839 | 0.498 | 2 921 832 |
| YOLOv8_psa | 0.935 | 0.867 | 0.491 | 3 181 317 |
| YOLOv8_p2_psa | 0.955 | 0.812 | 0.509 | 3 098 556 |
| 瑕疵类别 | YOLOv6 | YOLOv8 | YOLOv8_p2 | YOLOv8_psa | YOLOv8_p2_psa |
|---|---|---|---|---|---|
| 漏孔 | 0.667 | 0.626 | 0.661 | 0.657 | 0.667 |
| 鼠咬 | 0.406 | 0.464 | 0.422 | 0.448 | 0.464 |
| 开路 | 0.491 | 0.490 | 0.512 | 0.493 | 0.508 |
| 短路 | 0.467 | 0.507 | 0.511 | 0.520 | 0.529 |
| 杂散 | 0.376 | 0.386 | 0.442 | 0.379 | 0.439 |
| 杂铜 | 0.421 | 0.414 | 0.440 | 0.448 | 0.449 |
Table 2 mAP0.5:0.95 metric for detection of various defects on model PCB
| 瑕疵类别 | YOLOv6 | YOLOv8 | YOLOv8_p2 | YOLOv8_psa | YOLOv8_p2_psa |
|---|---|---|---|---|---|
| 漏孔 | 0.667 | 0.626 | 0.661 | 0.657 | 0.667 |
| 鼠咬 | 0.406 | 0.464 | 0.422 | 0.448 | 0.464 |
| 开路 | 0.491 | 0.490 | 0.512 | 0.493 | 0.508 |
| 短路 | 0.467 | 0.507 | 0.511 | 0.520 | 0.529 |
| 杂散 | 0.376 | 0.386 | 0.442 | 0.379 | 0.439 |
| 杂铜 | 0.421 | 0.414 | 0.440 | 0.448 | 0.449 |
| [1] | Zheng X Q, Zheng S, Kong Y G, et al. Recent advances in surface defect inspection of industrial products using deep learning techniques[J]. The International Journal of Advanced Manufacturing Technology, 2021, 113(1): 35-58. |
| [2] | Anitha D B, Rao M. A survey on defect detection in bare PCB and assembled PCB using image processing techniques[C]// International Conference on Wireless Communications, Signal Processing and Networking (WiSPNET). Chennai, 2017: 39-43. |
| [3] | Ma J J. Defect detection and recognition of bare PCB based on computer vision[C]// 36th Chinese Control Conference (CCC). Dalian, 2017: 11023-11028. |
| [4] | 邹华东.基于机器学习的PCB孔位信息在线光学检测[J].辽宁工程技术大学学报(自然科学版),2012,31(1):93-97. |
| Zou Hua-dong. Online optical inspection of PCB hole position information based on machine learning[J]. Journal of Liaoning Technical University (Natural Science Edition), 2012, 31(1): 93-97. | |
| [5] | Zhang Z Q, Wang X D, Liu S, et al. An automatic recognition method for PCB visual defects[C]// 2018 International Conference on Sensing, Diagnostics, Prognostics, and Control (SDPC). Xi’an, 2018: 138-142. |
| [6] | Wang N, Wang B, Huang J M, et al. PCB characteristic impedance prediction based on an error compensated random forest regression model[C]// 34th Chinese Control and Decision Conference (CCDC). Hefei, 2022: 3999-4004. |
| [7] | Chang Q T, Zhang Y, Sun Z. Research on surface defect detection algorithm of ice-cream bars based on clustering[C]// IEEE 3rd Information Technology, Networking, Electronic and Automation Control Conference (ITNEC). Chengdu, 2019: 537-541. |
| [8] | Hu B, Wang J H. Detection of PCB surface defects with improved faster-RCNN and feature pyramid network[J]. IEEE Access, 2020, 8: 108335-108345. |
| [9] | 刘伟森, 方亦建. 基于多尺度轻量级卷积网络的 PCB 裸板缺陷识别算法[J].自动化与信息工程, 2020,41(5):20-25. |
| Liu Wei-sen, Fang Yi-jian. PCB bare board defect recognition algorithm based on multi-scale lightweight convolutional network[J]. Automation & Information Engineering, 2020,41(5): 20-25. | |
| [10] | Han W, Ren H W, Zhu X J, et al. Research and implementation of PCB defect detection based on improved YOLOv5 algorithm[C]// IEEE 3rd International Conference on Information Technology, Big Data and Artificial Intelligence (ICIBA). Chongqing, 2023: 1475-1478. |
| [11] | Li Y T, Huang H S, Xie Q S, et al. Research on a surface defect detection algorithm based on MobileNet-SSD[J]. Applied Sciences, 2018, 8(9): 1678. |
| [12] | An K, Zhang Y P. LPViT: a transformer based model for PCB image classification and defect detection[J]. IEEE Access, 2022, 10(5): 42-53. |
| [13] | 王永利, 曹江涛, 姬晓飞.基于卷积神经网络的 PCB缺陷检测与识别算法[J].电子测量与仪器学报,2019, 33(8): 78-84. |
| Wang Yong-li, Cao Jiang-tao, Ji Xiao-fei. PCB defect detection and recognition algorithm based on convolutional neural network [J]. Journal of Electronic Measurement and Instrumentation, 2019, 33(8): 78-84. | |
| [14] | 许思昂, 李艺杰, 梁桥康,等. 基于改进YOLOv5算法的 PCB裸板缺陷检测[J].包装工程, 2022, 43(15): 33-41. |
| Xu Si-ang, Li Yi-jie, Liang Qiao-kang, et al. PCB bare board defect detection based on improved YOLOv5 algorithm [J]. Packaging Engineering, 2022, 43(15): 33-41. | |
| [15] | Susa J A B, Mariquina E, Tria M L, et al. Cap-Eye-citor: a machine vision inference approach of capacitor detection for PCB automatic optical inspection[C]// IEEE 7th International Conference on Engineering Technologies and Applied Sciences (ICETAS). Kuala Lumpur, 2020:1-5. |
| [16] | Xu S Y, Chen X L, Huang Y R, et al. Defect detection of substation instrumentation equipment based on improved YOLOv4 algorithm[C]// 2023 China Automation Congress (CAC). Chongqing, 2023: 9091-9096. |
| [1] | Aisan XIERAILI, De-fu CHE, Duo WANG, Tian YU. Perception Technology and Application of Complex Urban Traffic Environment Based on Target Detection [J]. Journal of Northeastern University(Natural Science), 2025, 46(5): 29-36. |
| [2] | Hu FENG, Ke-chen SONG, Wen-qi CUI, Yun-hui YAN. Few-Shot Semantic Segmentation of Strip Steel Surface Defects Based on Meta-Learning [J]. Journal of Northeastern University(Natural Science), 2024, 45(3): 354-360. |
| [3] | Bo HAO, Xin-yan XU, Yu-xin ZHAO, Jun-wei YAN. Surface Defect Detection of Riveting Holes Based on Improved YOLOv8 [J]. Journal of Northeastern University(Natural Science), 2024, 45(11): 1595-1603. |
| [4] | JIANG Yang, ZHAO Feng-yu, CHEN Xiao. Research on Robotic Grasping Detection Based on Improved Cascade R-CNN Model [J]. Journal of Northeastern University(Natural Science), 2023, 44(6): 799-807. |
| [5] | BAO Ni-sha, HAN Zi-song, YU Jia-xin, WEI Li-hong. Remote Sensing Identification Method for Open-Pit Coal Mining Area Based on Improved Faster-RCNN [J]. Journal of Northeastern University(Natural Science), 2023, 44(12): 1759-1768. |
| [6] | YU Zhe-zhou, LIU Yan, LIU Yuan-ning. Improved Iris Locating Algorithm Based on YOLOV3 [J]. Journal of Northeastern University(Natural Science), 2022, 43(4): 496-501. |
| [7] | YANG Ai-ping, SONG Shang-yang, CHENG Si-meng. Lightweight Adaptive Feature Selection Network for Object Detection [J]. Journal of Northeastern University(Natural Science), 2021, 42(9): 1238-1245. |
| [8] | HE Yu, SONG Ke-chen, ZHANG De-fu, YAN Yun-hui. Weakly-Supervised Steel Plate Surface Defect Detection Algorithm by Integrating Multiple Level Features [J]. Journal of Northeastern University(Natural Science), 2021, 42(5): 687-692. |
| [9] | SONG Xin, LI Qi, XIE Wan-jun, LI Ning. YOLOv3-ADS:A Compression Model for Deep Learning Object Detection Based on YOLOv3 [J]. Journal of Northeastern University(Natural Science), 2021, 42(5): 609-615. |
| [10] | MENG Lu, SHEN Ning, QI Yin-qiao, ZHANG Hao-yuan. Control Algorithm of Three-Dimensional Game Based on Reinforcement Learning [J]. Journal of Northeastern University(Natural Science), 2021, 42(4): 478-483. |
| [11] | LIU Yu, WEI Xi-lai, WANG Shuai, DAI Li. Machine Vision Automatic Inspection Technology of Optical Fiber Winding Based on Deep Learning [J]. Journal of Northeastern University(Natural Science), 2021, 42(1): 68-74. |
| [12] | WEI Ying, XU Chu-qiao, DIAO Zhao-fu, LI Bo-qun. A Multi-target Pedestrian Tracking Algorithm Based on Generated Adversarial Network [J]. Journal of Northeastern University(Natural Science), 2020, 41(12): 1673-1680. |
| [13] | WANG Sheng-sheng, WANG Meng, WANG Guang-yao. Deep Neural Network Pruning Based Two-Stage Remote Sensing Image Object Detection [J]. Journal of Northeastern University Natural Science, 2019, 40(2): 174-179. |
| [14] | LI Chang-you, YANG Yong, GUO Song, ZHANG Yi-min. Detection of Depth Plate Defect Based on Dimensional Analysis and Thermal Image [J]. Journal of Northeastern University:Natural Science, 2017, 38(5): 680-684. |
| [15] | PAK Chun-hyok, PAN Yi-lin, ZHAO Hai, ZHU Hong-bo. Multi-pedestrian Detection Approach Based on Improved ViBe Algorithm [J]. Journal of Northeastern University Natural Science, 2016, 37(4): 481-485. |
| Viewed | ||||||
|
Full text |
|
|||||
|
Abstract |
|
|||||